S4 HANA Output Management – Master Form Layout (Contd)

In my previous blog I introduced S4 HANA Output Management and explained about Master Form. This is part 2 of the blog.

Read part 1 of this blog: S4 HANA Output Management – Introduction, Master Form Layout Edit and Setup

Master Form Layout Further Settings

In SPRO->Cross-Application Components->Output Control->Define Rules for Determination of Master Form Template, where master form layout determination rules are set up, there are additional settings which can be accessed by double-clicking on the line.

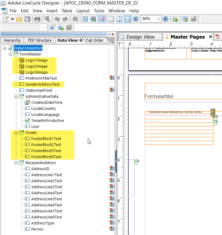
Here you can specify SO10 text in Sender Address, Footer block 1 to 4. And in Logo 1 to 3 you can specify the name of Form graphic stored in transaction SE78. Specified SO10 text and SE78 images, if exist, will be retrieved at runtime.

In Adobe Form Designer these are available for you to bind with Text and Image controls.

For debug purpose these values are retrived in class CL_FDP_OM_FORM_MASTER_DPC_EXT method __GET_GRAPHIC and __GET_TEXT.

Handling Page Size Dynamically

Up until now, there was no way in SAP to determine the page size of form at runtime. The only solution was to design two separate forms and with specific page size.

If you have two company codes e.g. one in the US and another in the UK then you had to create two forms with page size Letter and A4 specified at design time. And this goes for every form you have Purchase order, Quotation, Scheduling Agreement, Credit/Debit Memo, Invoice, Proforma etc.

With page size part of Master Form Layout which can be determined at runtime now, you can determine the page size at the time of generating output. This means you design Application form (content) form once and output comes off on different paper size based on the Master Form layout determination rule.

SAP standard comes with Master Form layout SOMU_FORM_MASTER_A4 and SOMU_FORM_MASTER_LETTER for respective paper size. You can copy these adapt it for your companies and set determination rules. Below is a screenshot from one of the client I worked where we use this feature. It essentially cut down development time by half and it will surely keep maintenance cost low in future.

8 Replies to “S4 HANA Output Management – Master Form Layout (Contd)

  1. i need to create a tanslation variant of a custom form template.

    Is there any solution on S/4 HANA 1809 on premise system?

  2. Hello,

    When using form with fragment, i got an error saying that the master fragment cannot be find… any solution please?

    Thanks

  3. Hi, Im creating a NEW Purchase Order form.I have copied MEDRUCK_PO and changed accordingly.Interface is ABAP based.Form is Standard Layout.Whle configuring this in BRF+ im getting Selected form template MEDRUCK_PO is not valid for output type PURCHASE_ORDER .
    Any idea on this issue? Thanks

Leave a Reply